MDU Technologies
Mobirise

Features

Error handling

The User can choose 4 different options for error handling: Allow error, yes/no message box, ok message box, and error log.

System Login Function 

Allows the user to login to 2 different systems, Production and Test system.

Priority Settings 

Ease up on the server load. There are three different priority options High, Normal, and Low.

User Management

Create users, add permissons to limit access to scripts.

Available in Eight Languages

English, Swedish, Danish, Norwegian, Spanish, Italian, German, and French.

Advanced scripting

Create custom scripts with the advanced scripting feature.

Script Database 

Save your modified scripts to the database for organized storage and fast retrieval.

Program Support 

New updates, and future options.(Scripting support not included)

System requirements

Preferred requirement:


Operating system: Windows 10
System Memory (Ram): 4GB
Minimum free storage space: 100 MB
Minimum CPU: 1,5 GHz
Screen Resolution: 1920 x 1080

Minimum requirement:


Operating system: Windows 7
System Memory (Ram): 2GB
Minimum free storage space: 100MB
Minimum CPU: 1.0 GHz
Screen Resolution: 1280 x 720

Business solution

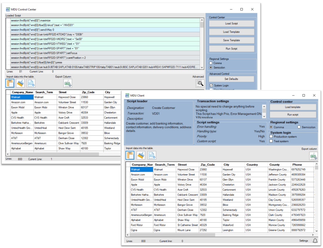
MDU Control Center

With the MDU Control Center, you have full control over scripts and options. As the key user, you can easily edit and set script options, and control user access to scripts. Say goodbye to clunky and complicated scripting processes and embrace a streamlined solution that puts you in the driver's seat.

MDU Client

For end-users who want to script with ease, we've got the MDU Client. No prior knowledge of scripts is required, and with just a few simple steps, you're ready to start scripting. Our user-friendly interface makes it easy to create and manage your scripts, giving you the power to accomplish more in less time.

Still not sure this is the solution for you?

Questions and answers

SAP GUI Scripting should be allowed on a user level.

Yes, your data is safe! No scripting data leaves your company network. When the program starts, it will check that the key is still valid. No IP-number registration or any user information is handled or saved.

Yes, some configuration is required. A database containing scripts and user credentials needs to be placed in a network location. All users who will use the solution will also need access to the path of the database. On the user level, the user needs to set up the path to the database and log in to receive access to the scripts. If the system login function will be used the user needs to add the SAP Server DNS, Client number, and User credentials. How to set this up is available in the User Guide provided to you when purchasing the software or through a video tutorial.

The License is only valid for one machine. If you have changed your computer and wish to transfer your license. Then you need to contact our support. 

No, it is not. The license you bought is valid for 365 days. If you wish to continue using the program after 365 day´s you need to purchase a new license or contact us to renew the current license.

It differs from company to company. Contact our support and we will get you started in a couple of minutes. If there is a need to get things going, you can purchase our scripting help package and we will help you set up your scripting needed. 1 hour gets you 3 – 10 scripts depending on the difficulties of the script.

© Copyright 2020 MDU Technologies AB. All Rights Reserved.