MDU Technologies
Mobirise

Funktioner

Felhantering

Användaren kan välja 4 olika alternativ för felhantering: Tillåt fel, ja/nej meddelanderuta, ok meddelanderuta och fellogg.

Systeminloggningsfunktion 

Tillåter användaren att logga in på 2 olika system, produktions- och testsystem.

Prioriteringsinställningar

Underlätta serverbelastningen med nersatt prioritering. Det finns tre olika prioritetsalternativ Hög, Normal och Låg.

Användarhantering

Skapa användare, lägg till behörigheter för att begränsa åtkomsten till skript.

Finns på åtta språk

Engelska, svenska, danska, norska, spanska, italienska, tyska och franska.

Avancerad skriptning

Skapa anpassade skript med den avancerade skriptfunktionen.

Skript Databas 

Spara dina modifierade skript i databasen för organiserad lagring och snabb hämtning.

Programstöd

Nya uppdateringar och framtida versioner.(Skriptstöd ingår inte)

Systemkrav

Önskat krav:


Operativsystem: Windows 10
Systemminne (RAM): 4GB
Minsta lediga lagringsutrymme: 100 MB
Minsta CPU: 1,5 GHz
Skärmupplösning: 1920 x 1080

Minimikrav:


Operativsystem: Windows 7
Systemminne (RAM): 2GB
Minsta lediga lagringsutrymme: 100MB
Minsta CPU: 1,0 GHz
Skärmupplösning: 1280 x 720

Affärslösning

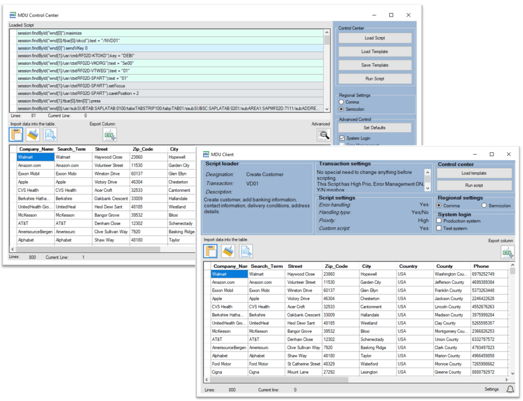
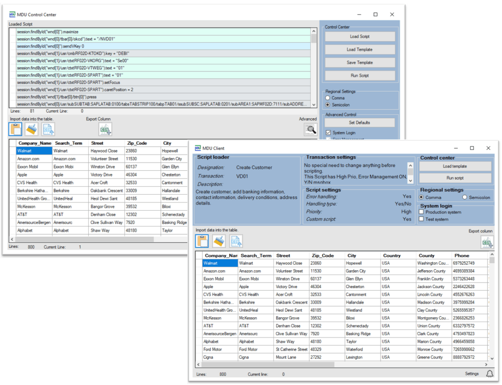
MDU Control Center

Med MDU Control Center har du full kontroll över skript och alternativ. Som nyckelanvändare kan du enkelt redigera och ställa in skriptalternativ och kontrollera användaråtkomst till skript. Säg hejdå till klumpiga och komplicerade skriptprocesser och anamma en strömlinjeformad lösning som sätter dig i förarsätet.

MDU Client

För slutanvändare som vill skripta med lätthet har vi MDU-klienten. Inga förkunskaper om skript krävs, och med bara några enkla steg är du redo att börja skripta. Vårt användarvänliga gränssnitt gör det enkelt att skapa och hantera dina skript, vilket ger dig kraften att åstadkomma mer på kortare tid.

Fortfarande inte säker på att detta är lösningen för dig?
Frågor och svar

SAP GUI-skript bör tillåtas på användarnivå.

Ja, din data är säker! Ingen skriptdata lämnar ditt företagsnätverk. När programmet startar kommer det att kontrollera att nyckeln fortfarande är giltig. Ingen IP-nummerregistrering eller någon användarinformation hanteras eller sparas.

Ja, viss konfiguration krävs. En databas som innehåller skript och användaruppgifter måste placeras på en nätverksplats. Alla användare som kommer att använda lösningen kommer också att behöva tillgång till databasens sökväg. På användarnivå måste användaren ställa in sökvägen till databasen och logga in för att få åtkomst till skripten. Om systeminloggningsfunktionen kommer att användas måste användaren lägga till SAP Server DNS, klientnummer och användaruppgifter. Hur du ställer in detta finns tillgängligt i användarhandboken som du fick när du köper programvaran eller genom en videohandledning.

Licensen är endast giltig för en maskin. Om du har bytt dator och vill överföra din licens. Då behöver du kontakta vår support.

Nej, det är det inte. Licensen du köpt är giltig i 365 dagar. Om du vill fortsätta använda programmet efter 365 dagar måste du köpa en ny licens eller kontakta oss för att förnya den nuvarande licensen.

Det skiljer sig från företag till företag. Kontakta vår support så kommer vi igång på ett par minuter. Om det finns ett behov av att få igång saker och ting kan du köpa vårt skripthjälppaket så hjälper vi dig att ställa in det skript som behövs. 1 timme ger dig 3 – 10 skript beroende på skriptens svårigheter.

© Copyright 2020 MDU Technologies AB. All Rights Reserved.